
Pesagem de produtos dos pedidos
Pedidos > Pesagem de produtos dos pedidos
Este programa serve para realizar a pesagem e etiquetagem de produtos que tenham peso variável, identificados dessa forma no cadastro de produtos.
Pesquise os pedidos a processar de acordo com os filtros que aparecem na tela e de acordo com a situação do pedido. Marcando o campo ‘informa total de peças” será possível na tela de pesagem de produtos indicar também a quantidade de peças pesadas de cada produto. Caso sua Empresa tiver assim configurada sua nota fiscal, esta informação de quantidades de peças será impressa na nota.
Ative o botão visualizar ou imprimir para ver na tela ou imprimir os pedidos pesquisados. Serão pesquisados somente pedidos com produtos que no seu cadastro estejam indicados como “peso variável”.

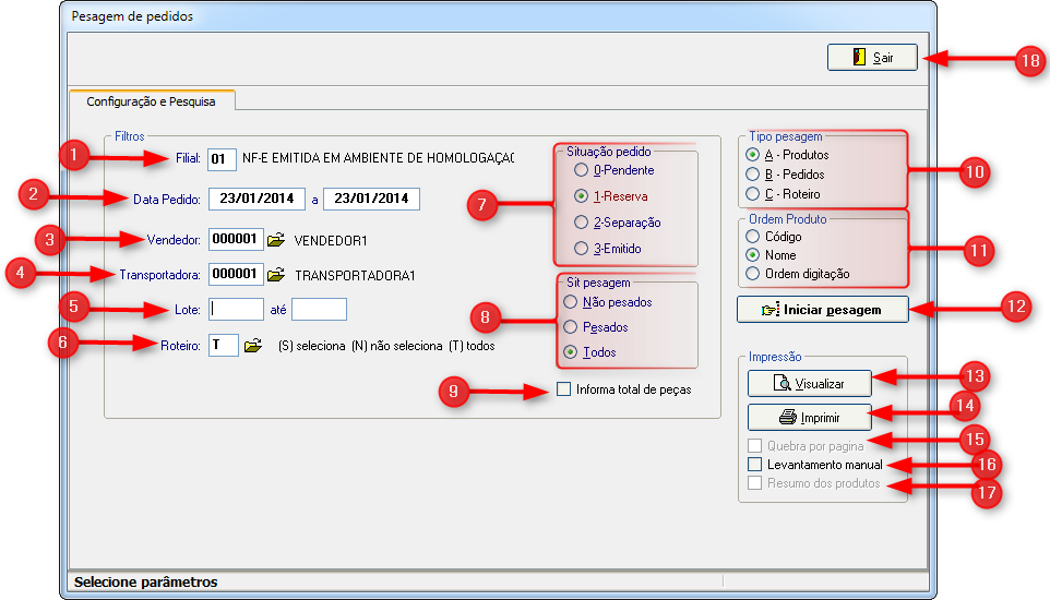
1) Filial: Código da filial que deseja registrar a pesagem de pedidos.
2) Data pedido: Digitar a data de pedidos desejada informando a data inicial e a data final.
3) Vendedor: Serve para selecionar um vendedor, informe o código do vendedor desejado e pressione a tecla “Enter” ou ative a consulta, clicando na pasta amarela ao lado do campo ou pressionando a tecla F4 com cursor nesse campo.
4) Transportadora: Serve para selecionar uma transportadora, informe o código da transportadora desejada e pressione a tecla “Enter” ou ative a consulta, clicando na pasta amarela ao lado do campo ou pressionando a tecla F4 com cursor nesse campo.
5) Lote: Digitar o lote desejado informando a numeração inicial e a numeração final.
6) Roteiro: Digitar "S" para selecionar, "N" para não selecionar ou "T" para todos os roteiros. Informar o código do roteiro desejado e pressione a tecla “Enter” ou ative a consulta, clicando na pasta amarela ao lado do campo ou pressionando a tecla F4 com cursor nesse campo.
7) Situação pedido: Escolha a situação do pedido entre: "0 - Pendente", "1 - Reserva", "2 - Separação" ou "3 - Emitido".
8) Sit pesagem: Escolha a situação da pesagem entre: não pesados, pesados ou ambos.
9) Informa total de peças: Clicando neste botão, o sistema informa o total de peças.
10) Tipo pesagem: Indique se a maneira de pesar será por produto (indica-se o produto e o sistema abre todos os pedidos nos quais ele se encontra, fazendo-se a separação e pesagem então do produto de uma só vez para todos os pedidos, tendo como opção imprimir uma etiqueta para cada produto em cada pedido) ou por pedido (indica-se qual pedido será processado, e o sistema mostrará todos os produtos que têm peso variável no pedido, para fazer a pesagem dos mesmos e no final dar a opção de imprimir etiquetas de volumes para o pedido).
11) Ordem produto: Ordenar produtos por: código, nome ou ordem de digitação.
12) Iniciar pesagem: Ao clicar neste botão, o sistema permite que possam ser processados os pedidos pesquisados, para que seja indicado o peso dos produtos e assim depois completar o processo e opcionalmente imprimir etiquetas.
13) Visualizar: Visualizar a pesagem do pedido selecionada.
14) Imprimir: Imprimir a pesagem do pedido selecionada.
15) Quebra por página: Marcando este campo, o sistema faz a quebra por página.
16) Levantamento manual: Ao marcar este campo é possível realizar o levantamento manual.
17) Resumo dos produtos: Se este campo for marcado, o sistema realiza um resumo dos produtos.
18) Botão Sair: Sai da tela “Pesagem de pedidos”.
Sidicom - Sistemas de Informação.
Created with the Freeware Edition of HelpNDoc: Free HTML Help documentation generator